跳到主要内容

Apify

Apify 是一个网络抓取和数据提取平台,拥有 3,000 多个现成的云工具,被称为 Actors

您的流可以使用 Apify Actors 组件运行 Actors,以完成数据提取、内容分析和 SQL 操作等任务。

在流中使用 Apify Actors 组件

  1. Apify Actors 组件添加到您的流中,然后按如下方式进行配置:

  2. 将该组件连接到流中的其他组件。 该组件可以作为流中的独立步骤执行任务,也可以作为代理的工具。

    要为此组件启用 工具模式 (Tool Mode),请将组件的输出类型从 Output 更改为 Tool,然后将其连接到 代理 (Agent) 组件上的 Tools 端口。

    Apify Actors 组件将 Actor 运行的结果以 Langflow 的 Data 类型 作为 JSON 对象输出。

Apify Actors 流示例

以下场景提供了几个如何在 Langflow 中使用 Apify Actors 组件的示例:

  • 提取 Markdown 格式的网站文本内容:使用 Website Content Crawler Actor 以 Markdown 格式从网站提取文本内容,然后将 Output 连接到 解析器 (Parser) 组件的输入以进行进一步处理。

    Apify 流 - 网站内容抓取器

  • 使用代理处理 Web 内容:将 Website Content Crawler Actor 作为工具附加到 代理 (Agent) 组件,以便代理可以根据聊天输入决定是否提取网站内容。代理可以获取提取的数据并将其转换为摘要、见解或结构化响应,使信息更具可操作性。

    Apify 代理流 - 简单

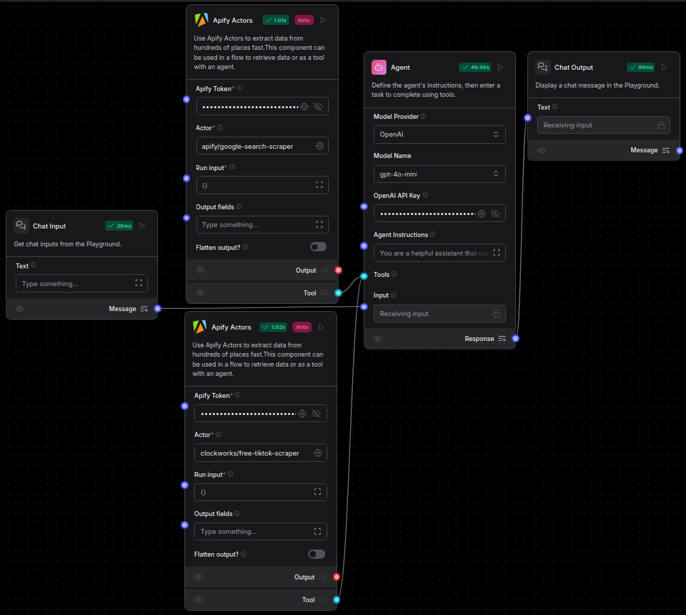
  • 使用多个 Actor 分析社交媒体个人资料:使用多个 Apify Actor 进行全面的社交媒体研究:

    • 使用 Google Search Results Scraper Actor 查找相关的社交媒体个人资料。
    • 使用 TikTok Data Extractor Actor 收集数据和视频。
    • 将这两个 Actor 作为 代理 (Agent) 组件的工具附加,以收集来自 Google 的链接和来自 TikTok 的内容,然后分析数据以提供有关个人、品牌或主题的见解。

    Apify 代理流

Search